Select Page

Web App Redesign

case study

Brief

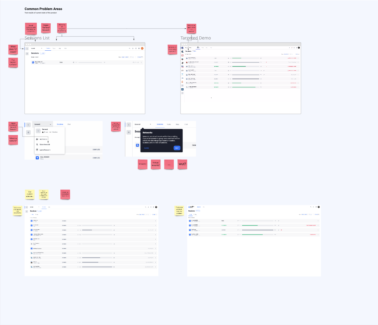
Taking what we learned from testing the existing product with users, this exercise reimagines the Core web app without limits. Hyper-focusing on the customer journey to better empathize with users, define their goals, pain points, and ideate new solutions.

Process

Ran a series of user tests on the initial product experience and held meetings and interviews with sales and customer success teams to capture and understand problems and challenges from users and selling to the market.  Conducted a design sprint in which we refined the user personas, mapped out the current state of the user flow, and defined the problems to solve.  Competitive analysis and lighting demos sparked ideas for multiple areas of improvement. Then wireframes and mockups were created to reveal a completely reimagined web app.

My Role

Lead Designer

There were several areas of improvement explored throughout this exercise. Navigation and architecture updates, a change in naming conventions and layout, additional views, and an overall tidying up of the UI.  This project is still a work in progress and a working prototype is being built to test the solutions.

Design System

The mockups and prototypes are using a combination of styles from the existing Core design system and components of Tailwind UI.

Personas

Mapping

Wireframing

Bringing it to life

Related Projects

Work Management Web App

Work Management Mobile App